About Pathotrainer
User Management
Using Training Sessions
Basics
Training Sessions for Trainees
Training Sessions for Supervisors
Content Management
Projects
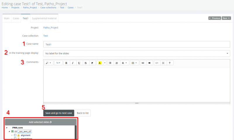
Images & Case Collections
Annotations
Scoring Forms
Case Metadata
Creating Training Sessions
Basic Setup
Advanced Features
Administrators
Automation
Trouble shooting









